ORN:V12.1

From Remain Software
Jump to navigation Jump to search

New and Noteworthy in TD/OMS V12.1

Solution Maintenance Improvements

We have added some information to the solutions view list. We can now see in one glance if the solution has labels, compile overrides, and to how many other tasks it is connected.

Column L - Labels
X - The object is associated with labels.
Column O - Override Compile Commans
X - The object has overridden the default compile command.
Column S - Active Solutions
This tells us how many other tasks this object was connected to, besides this one.


LOS.png


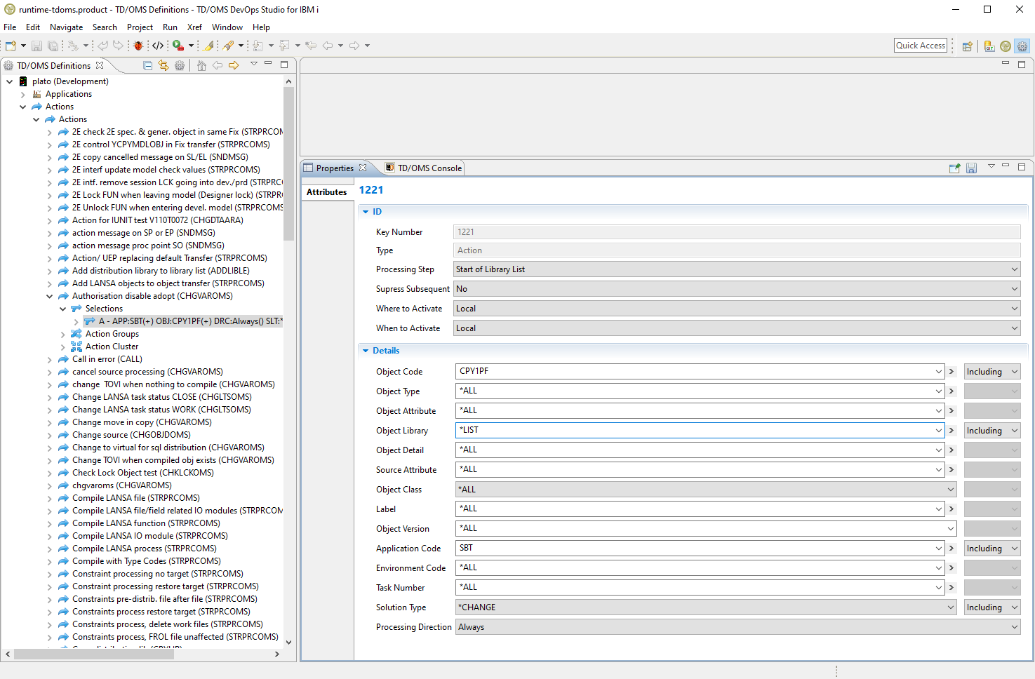
Editable Action Definitions

Now it is possible to view and edit all the attributes of actions, action selections, action groups, action group details, action group detail selections and action clusters in the definitions perspective.

Edit action definitions 1 V12 1.png


Edit action definitions 2 V12 1.png


Enhanced Git View

There are some new features and improvements to the Git View.

Open Files inside the View
Now its possible to see the sources of files by opening them from the view without the need to switch to work management.
Analyze not restricted to native repositories
An analyze is also possible for non-native repositories in order to check the Git status of each file.


Git pushed to tdoms.png


Improved Analysis
Analysis will be more specific about file statuses.


Git native repo.png


Other issues/enhancements resolved

  • I01625 - Fully optimized loading of remote systems
  • I01629 - Start and stop of the dialog server is put in-sync with start and stop of a loaded system
  • I01630 - Changing user in login dialog is enabled and is persisted in the remote configuration
  • I01631 - Template branch library should not be shown.
  • I01633 - Removed extra login prompt on cancel of password prompted remote system
  • I01634 - Show progress of the loading of a remote system on startup
  • I01635 - Kernel installers failing on INZOMSPTF
  • I01636 - Enhance solution maintenance screen
  • I01638 - OMC007 ended in error
  • I01640 - Check the existence of constraints
  • I01641 - OMX452C program should have elevated authority
  • I01642 - F16 doesn't work for Maintain Action Group Detail Selection.
  • I01647 - Object attribute values not available on component filter when a host is selected
  • I01648 - Loading of a remote system can block startup
  • I01655 - Expand action under label in definitions view ends in error
  • I01656 - Weird behavior after label is added
  • 01349 - Cannot open spooled files view
  • I01657 - Label usage does not show compile and location types