GR:Gravity/Solr

From Remain Software
Jump to navigation Jump to search

Webconfig

Screenshot-Webconfig .png

Make sure you have specified a Solr Server. In this example http://jenkins01/solr is used. If the Gravity server is hosting the solr server and the Gravity server is configured to run https exclusively then make sure the solr URL is also set with https protocol.

Commands

List of console Commands

Command Short explanation
ghelpsolr Solr Command Overview
gsolrri Solr reindex
gsolrdi drop Solr index
gsq search Solr index with querystring
gsqf search Solr index with querystring and filterstring
gsqmf search Solr index with querystring and multiple filterstrings
gsqfd search Solr index for documents with querystring
gsqfc search Solr index for comments with querystring
ggrbi get all Solr results by Id
ggrbdi get all Solr results by document_id
ggar get all Solr results
ggad get all Solr documents from Solr index
ggac get all Solr comments from Solr index
ggaa get all Solr attachments from Solr index
gssolrs set solr server !DO NOT RUN on Gravity Standalone instances, SOLR server is already pre-configured!
ggsolrs get solr server

Work Management

This section describes the Work Management part of Gravity.

Work Management Perspective

Gr open perspective.png


There is a special perspective with all views related to the work management. You can open the perspective by clicking on the Open Perspective shortcut on the Perspective bar.


Items

An Item can be a Question, an Issue, and Enhancement request or any other type. You are free to define the Item Types as described in the Gr buttondefinitions.png side of Gravity.

How to Create an Item

Right-click on any element within the Work Management view to trigger the context-menu, select New, then select the Item type you want to create. A wizard pops up.

Gr create work document.png


Fill in the wizards fields (only the subject field is mandatory) then hit the Finish button. Done!

Should you also want to fill in extended fields, dates, add some attachments and contributors before finishing. Then use the links in the top of the wizard:Gr create item wizard navlinks.png

Fill in extended fields

Click Fields link then the extended fields to fill in show up. Important: If the item you're about to create doesn't have any extended fields or you don't have enough authority then this Fields link won't be shown.

Gr item fields.png


Add attachments

Click Attachments link, then click Attach... button then select the attachment you want to add. A description may be added as well. To delete an attachment, first select it then click Delete button.


Gr item attachments2.png


Add Contributors

Click Contributors link, then right-click to trigger the context-menu which allows you to select users you want to add.

Gr add contributors2.png


Add Dates

Gr add dates.png


After item creation, existing filters will automatically refresh themselves. So, you should be seeing this newly created item in any filter with filtering criteria mapping this new item.( See: How to create Item filter).

How to Edit or Delete Items

Select one or more items from the work management tree, right-click and then select Edit (only possible for one selected item) or Delete.


Quick Item Info

Quick Item info can help you to quickly view the main item information, like description, creator, assignee and comments.

To open the Item Info, click Window ->Show View -> Gravity -> Gravity Item Info.

After opening the view select an item and the information will be displayed on the Gravity Item Info view.

Gr item-info.png


How to Add Comment to Item

The easiest way to add a comment is to use the Add Comment context menu.


Add Comment from Context Menu

Mouse right click on Item -> select Add Comment -> add the subject and click on Finish.

Gr add-comment.png


Add Comment from Item Editor

The easiest way to open the Item editor is double click on the Item.

Mouse right click on Item -> select Edit option -> select the Comments tab from the Item editor -> click on Add Comment button -> Add the subject and the description and save the changes.

Gr add-comment-fromeditor.png


For the comment description the lightweight markup language Wikitext and Commonmark are used to provide editable formatted text.

The markup languages are configurable, to see which language is configured hover over the information icon.

Gr markuplanguage-info.png


To reply to a comment you have first to select the comment and then click on Reply button.


How to Add Item Relations

An Item can be connected to another Item if and only if there is a connection between two this items configured.

A connection between two items can be added by performing the following steps.

  1. Select an Item from the Work Management view.
  2. Mouse right click on the Item.
  3. Select the option Connect . If the option Connect is disabled it means that there is no relation defined for the Item.
  4. Select the desired Dependency Type and the Filter to display the items that can be connected, select the item(s) and click on OK button.
  5. The connected Items will be displayed under the selected Item, expand the Item if it is not yet expanded.

Gr item realtions2.png


How to Transfer an Item through the Work Flow

An Item can be transferred to a related step in the Work Flow by performing the following steps:

  1. Select an Item from the Work Management view.
  2. Mouse right click on the Item.
  3. Select the option Workflow.
  4. Select the Target Stage from the wizard.
  5. Enter text in Subject and Comment (optional).
  6. Click on the Finish button.
  7. The new stage will be displayed behind the selected Item, hoover over the Item if it is not shown.


Gr item transfer.png


How to Re-assign an Item

An Item can be re-assigned by changing the Assigned To in edit mode. Another (faster) way to re-assign an Item is done by performing the following steps:

  1. Select an Item from the Work Management view.
  2. Mouse right click on the Item.
  3. Select the option Assign To.
  4. Select Me to assign the Item to your account. Other and Release to select the user or group to assign it to.You can only select a group in case of Release.
  5. Click on the OK button.


  • The selected Item will be shown in bold when it is assigned to your account.
  • The selected account will be added as a shortcut to the assign menu.
  • Select "Release" to assign the item to a group

Gr item assignto.png


Work Item Filter

Work item filter is used to reduce the amount work items to be shown. Each filter can be a private filter (user depending) or pubic filter (all users can use it). The work item filter is very flexible which can filter the work items on all their fields.

How to Create Work Item Filter

Click on the filter toolbar of Work Management view to open the filter editor -> fill the filter name and the status in the displayed editor and save the changes.
If filter has status private, it will be displayed under My Filters holder of Work Management view.
If filter has status public, it will be displayed under Shared Filters holder of Work Management view.

Gr add itemfilter2.png


How to Add Work Item Filter Conditions

A filter condition can be added by performing the following steps:

  1. Select the Conditions tab of the filter editor
  2. Mouse right click on root condition (AND is default)
  3. Select Add Field
  4. Select the field to be filtered form the wizard
  5. Click on OK

Gr add filterconditions2.png


Work Item Filter Example

The following definition is required to show the Work Items that are created today.

Gr createdtodayfilter.png

Gr conditions query.png

The filter example showing in the figure above will execute the following query:
SELECT * FROM WorkItem WHERE
( itemType= 'Task' AND creator = 'Said')
OR( application = 'DEMO' AND lifeCycle = 'LifeCycle')
AND( priority = 'Normal')

  • Red AND in the above query represents the root condition.
  • Green OR and AND in the above query represent the group conditons.

How to Copy Filter

Each displayed filter can be copied to the filter container, namely, My Filters or Shared Filters.
There are two ways to copy a filter:
1)Copy Filter Using Popup Menu
Select a filter -> click on the right mouse button -> click on the popup menu Copy to Filters -> rename the filter and click on Ok.
In the example the created filter will be copied to the filter container that includes the selected filter.

Copy filter action.png



2)Copy Filter Using Drag and Drop
Drag a filter into one of the filter containers-> rename the filter -> click on Ok.

Copy filter dnd.png

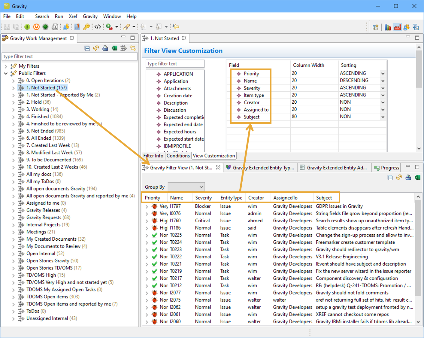
Work Item Filter View Customization

View customization is used to define the fields of the work item that can be show in the filter view and eventually the width and the sorting of columns. Each work item filter can be associated with a customized view.

How to Add Customized View to Work Item Filter

A customized view is a view that is connected to a filter and it displays the data of the user selected fields.
A customized view can be constructed by performing the following steps:

  1. Open the filter editor
  2. Select View Customization tab
  3. Move the fields to be filtered from the left table to the right table
  4. Adjust the column weight (weight is an indication of the filter view columns width)
  5. Adjust the sorting direction
  6. Click on the Preview button to preview the results on the filter view
  7. Save the changes.

The top down fields order of the right table is corresponding to the columns left right order of the filter view.
To display the complete result of the work item filter on the filter view you have first to select the filter and mouse right click on it and then select the option Show View.

Gr customization filterview.png

Filter View

A Filter View is a view that displays information about the work item filter. The information is displayed according to the customized filter from the customized view.

Open the filter view > select a filter from the Workmanagment view > filter view will react on the selection and displays the filter details.

Gr filter view details.png


Sort Filter View by Columns

Click on the table column to sort the filter view on that field.

Gr sort filter view.png


Grouping by Item Field

Select an item field from the combo box list > the work items will be grouped on that field and displayed in the view.

Gr group by item field.png


Export Filter View to Excel

Select the excel toolbar button > enter the name of the excel file and save > the items loaded on the filter view will be exported.

Gr export filter view to excel.png


Export Filter Data

Select a filter from the Workmanagement view > mouse right-click > click on Export Data to Excel or CSV > enter the name of the file and save.

Gr export filter data.png


Search View

Many times you want to search for an item. The search view in Gravity makes use of the Gravity search index that is generated in the background when you work with items.

SearchView-Advanced.png


Search Syntax

In general just type what you want to search for like: customer application to search for all items containing one or both of the strings. Press enter or click the search button to start the search.

Gr sv 01.png


If you want to search items containing both fields you type: customer AND application

Gr sv 02.png


Other examples:

  • cust* to search for everything starting with cust.
  • customer AND !application to search for everything with customer but without application.

If you want to search for a string in a specific field, for example, description, do it like this: description:string. Please see the list at the end of this section to see the fields that you can use.

  • stage:Working AND customer to search for customer in all items in the Working stage.
  • is:Closed AND customer AND application to search for customer AND application in closed items.
  • is:Open AND customer
  • is:Parent AND application

If you want to clear all search fields press the "Clear All Fields" button.

SearchView.png


Advanced

Field selection and other ways to build a search string can be done using the "Advanced" section.


Click on the advanced button to see this section.

The advanced section (with all it's subsections) provides a way to easily pass Filter Queries to Solr.

For example if you want your query to only return Comments you can select the category Comments.

To use creation_date as a Filter Query you have to provide both creation_date From and creation_date To. In this way you can search for a string with a creation_date between creation_date From and creation_date To.

SearchView-Advanced.png


Item Filters

SearchView-document filters.png


When you are inside the advanced section click on the "Item Filters" button to see this section.

More Item Filters

SearchView-More.png


When you are inside the advanced section click on the "More Item Filters" button to see this section.


More Item Filters (Dates)

SearchView-Dates.png


When you are inside the advanced section click on the "More Item Filters (Dates)" button to see this section.

To use a date as a Filter Query you have to provide both From and To dates.

More Item Filters (Booleans)

SearchView-Booleans.png


When you are inside the advanced section click on the "More Item Filters (Boooleans) " button to see this section.

More Item Filters (extended string fields)

SearchView-extended string.png


When you are inside the advanced section click on the "More Item Filters (extended string fields)" button to see this section.
Fields of type IStringFieldExtended show up here.

More Item Filters (extended entity fields)

SearchView-extended entity.png


When you are inside the advanced section click on the "More Item Filters (extended entity fields)" button to see this section.
Fields of type IEntityTypeFieldExtended and IEntityFieldExtended show up here.


More Item Filters (extended number fields)

SearchView-extended number.png


When you are inside the advanced section click on the "More Item Filters (extended number fields)" button to see this section.
Fields of type INumberFieldExtended show up here.


More Item Filters (extended date fields)

SearchView-extended date.png


When you are inside the advanced section click on the "More Item Filters (extended date fields)" button to see this section.
Fields of type IDateFieldExtended show up here.


Searching for User Fields

You can also search for fields that you have added yourself. For example, if you have a field called "Department" with a value of "Sales". You can search all items like so:

  • Department_s:Sales

Make sure to add the _s suffix to the original field name.

 Please note that each field has a label 
 and a name which can be the same but doesn't have to be.


Gr.sv.03.png

List of searchable fields

The list below is a reference of all the fields that can be used in the Gravity Search engines. We use Lucene Syntax in the background which has extended help.


id
id:f172a2a1-84af-4e5f-a901-00f3542e546c
item_id
see id
description full item and comment description
problem AND login
creator
creator:admin
application
application:Demo
assigned_to
assigned_to:joe
has_attachments
has_attachments:true
creation_date
creation_date:[NOW-1DAY TO NOW] (date units: NOW/YEAR/MONTH/DAY/HOUR/MINUTE/SECOND)
expected_completion_date
(see creation_date)
expected_end_date
(see creation_date)
expected_hours
expected_hours:[4 TO 10]
expected_start_date
(see creation_date)
has_item_parents
has_item_parents:true
type
type:Issue (also is:Issue)
work_flow
work_flow:Helpdesk
modified_date
(see creation_date)
name The work item name.
name:R0007
name_generated
Whether the item name has been automatically generated: name_generated:false
priority
priority:"Very High" ("Very High", High, Normal, Low, "Very Low")
realized_completion_date
(see creation_date)
realized_end_date
see creation_date)
realized_hours
expected_hours:[10 TO *]
realized_start_date (see creation_date)
reported_by
(reported_by:joe OR reported_by:mike)
severity
severity:Blocker (Blocker, Critical, Major, Normal, Minor, Trivial, Enhancement)
has_source_dependencies
has_source_dependencies:true
stage
-stage:End (everything not in End)
status
(Unconfirmed, New, Assigned, Reopened, Resolved, Verified or Closed): (status:New OR status:Assigned OR status:Reopened) for all open items (alternative for is:open)
status_stage
-status_stage:Working (- is a negative selection)
has_sub_items
has_sub_items:true (alternative for has:children)
has_target_dependencies
, has_target_dependencies:true
is
(is:closed, is:open, is:connected, is:not_connected, is:tagged, is:not_tagged, is:"item type" (: is:Issue), is:late (i.e. An item is considered late in these cases: when realized end date is after expected end date. Or, realized start date is not set and expected start date is before today. Or realized end date is after expected end date. Or, realized end date is not set and expected end date is before today), is:overdue (i.e. An item is considered overdue when realized completion date is after expected completion date. Or, realized completion date is not set and expected completion date is after today))
has
has:children, has:parents, has:attachments
tag
tag:"TDOMS / GUI", tag:API
connection
(A connection is a dependency between two items: connection:"See also", connection:Duplicate)


Gravity Planning View

A planning view is a view that reads the progress data from the Work Items. This information is formatted in various ways in the view to reflect the actual status and progress of the planned Work Items.
The planned completion date of an item can be adjusted from the view by enlarging the beam that represents the item.
You can open the planning view by mouse right-click on the item filter -> select Show in menu -> click on Gravity planning sub-menu.

Gr planning-view.png


Gravity Capture List

Gravity Capture List is a view that collects the items dragged from the Work Management View and the Search View. These items can be managed from the Capture List and also can be connected to another item of the Work Management View and vice versa.
To open the Gravity Capture List, click on Window -> Show View -> Gravity -> Gravity Capturelist.

Gr capture-list.png

Web UI - Work Management

Web UI Work Management